Demand
D2Payload
/
PayloadPublication
/
Parking
/
Classes
/
SupplyAndDemand
/
Demand
Project:
SupplyAndDemand
Demand
Supply
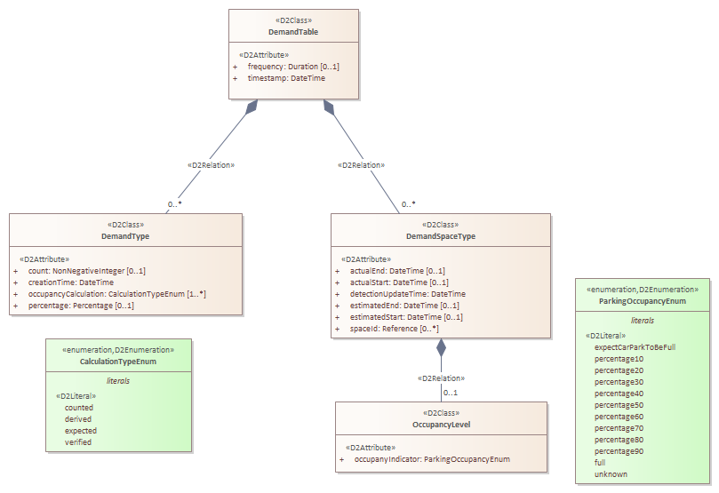
DemandSpaceType
DemandTable
DemandType
OccupancyLevel
Supply
Demand : Class diagram
Created:
25/05/2018 17:58:31
Modified:
22/11/2021 06:28:04
Project:
Author:
jon
Version:
1.0
Advanced:
ID:
{271591A1-8705-4e31-9A0B-12587E791588}