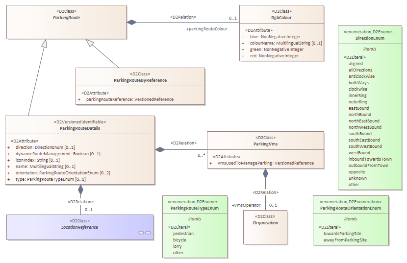
ParkingRoute
D2Payload
/
PayloadPublication
/
Parking
/
Classes
/
ParkingRoute
/
ParkingRoute
Project:
ParkingRoute
ParkingRoute
ParkingRouteByReference
ParkingRouteDetails
ParkingVms
ParkingRoute : Class diagram
Created:
12/06/2014 13:28:38
Modified:
06/10/2021 08:15:32
Project:
Author:
Freudenstein
Version:
1.0
Advanced:
ID:
{19A0B608-F71A-48bf-97F8-C232336E25C9}