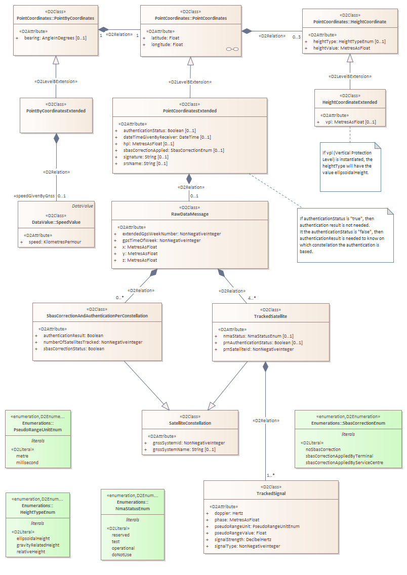
GnssExtension
D2Payload
/
Extension
/
GnssExtension
/
GnssExtension
Project:
DataTypes
Enumerations
GnssExtension
HeightCoordinateExtended
PointByCoordinatesExtended
SatelliteConstellation
SbasCorrectionAndAuthenticationPerConstellation
PointCoordinatesExtended
RawDataMessage
TrackedSatellite
TrackedSignal
GnssExtension : Class diagram
Created:
30/03/2018 00:00:00
Modified:
08/06/2021 08:31:15
Project:
Author:
TMG
Version:
1.0
Advanced:
ID:
{7F5AAEEF-3686-48de-840E-0B481E785B52}