NonVehicularRoadUsers
D2Payload
/
Extension
/
UrbanExtensions
/
NonVehicularRoadUsers
Project:
Delay
EquipmentOrSystemType
Extension UrbanExtensions
GeneralInstructionsToRoadUsers
GeneralNetworkManagementType
InfrastructureDamageType
InfrastructureDescriptor
LaneEnum
Namespace dependencies
NonVehicularRoadUsers
NonVehicularRoadUsers
NonVehicularRoadUsers II
ObstructionType
RoadOrCarriagewayOrLaneManagement
StreetWorks
StreetWorks
UrbanExtensions
UrbanExtensions II
UrbanExtensions III
UrbanExtensionsEnumerations
VehicleType
AccidentExtendedUrban
ClassifiedDelay
GroupOfNonVehicularRoadUsersInvolved
ImpactExtendedUrban
NetworkManagementExtendedUrban
NonVehicularRoadUsers
StreetWorks
EquipmentOrSystemTypeEnumExtendedUrban
GeneralInstructionToRoadUsersTypeEnumExtendedUrban
GeneralNetworkManagementTypeEnumExtendedUrban
InfrastructureDamageTypeEnumExtendedUrban
InfrastructureDescriptorEnumExtendedUrban
LaneEnumExtendedUrban
NonVehicularRoadUserTypeEnum
ObstructionTypeEnumExtendedUrban
RoadOrCarriageWayOrLaneManagementTypeEnumExtendedUrban
StreetWorksTypeEnum
VehicleTypeExtendedUrban
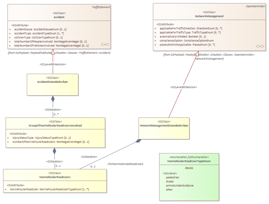
NonVehicularRoadUsers : Class diagram
Created:
21/09/2018 00:00:00
Modified:
25/06/2019 16:13:02
Project:
Author:
Freudenstein
Version:
1.0
Advanced:
ID:
{CD352DA0-0A84-4622-9A7B-BC19F0AF6993}