Space
D2Payload
/
PayloadPublication
/
Parking
/
Classes
/
Space
/
Space
Project:
Space
Space
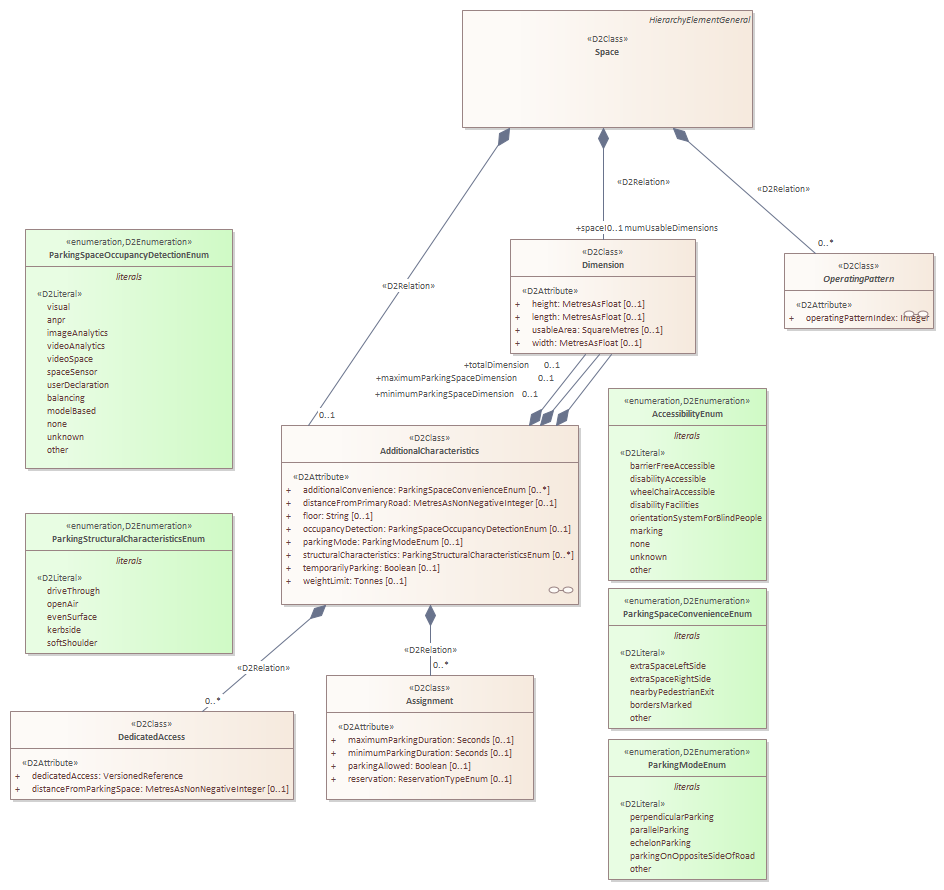
Space : Class diagram
Created:
22/04/2018 06:25:46
Modified:
23/11/2021 15:22:44
Project:
Author:
Jon
Version:
1.0
Advanced:
ID:
{AF0E894A-DD6D-4cb9-9FCA-CFEA4E2718C3}