Assignment
D2Payload
/
PayloadPublication
/
Parking
/
Classes
/
Assignment
/
Assignment
Project:
Assignment
Assignment
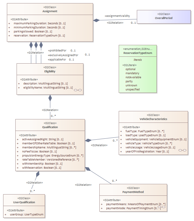
Assignment : Class diagram
Created:
22/11/2021 11:50:40
Modified:
22/11/2021 11:54:30
Project:
Author:
Freudenstein
Version:
1.0
Advanced:
ID:
{8F3BABFD-0DD2-446c-9990-A560A5CE5FD5}