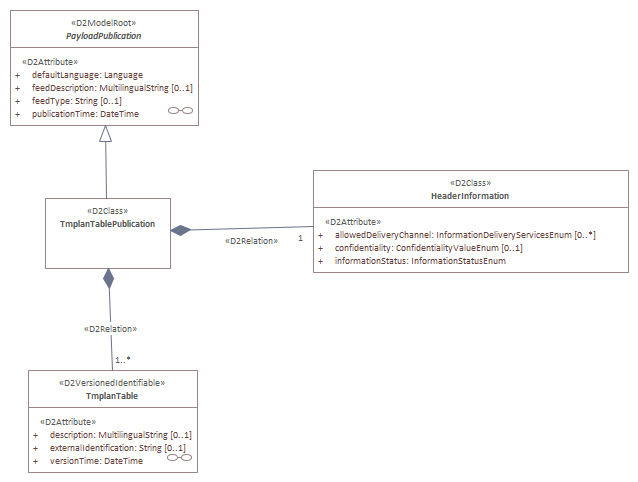
TmplanTablePublication

Header Image
Project:
TmplanTablePublication : Class diagram
Created: 02/05/2019 11:05:24
Modified: 31/01/2023 13:21:41
Project:
Advanced: