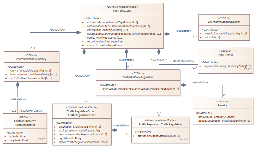
ControlledZone
D2Payload
/
PayloadPublication
/
ControlledZone
/
Classes
/
ControlledZone
Project:
ControlledZone
ControlledZoneCondition
AlternativeMobilityOptions
ControlledZone
ControlledZoneRegulation
ControlledZoneSummary
NonCodableCondition
Penalty
PeriodCondition
RetrofittingCondition
TariffCondition
ControlledZone : Class diagram
Created:
05/08/2021 10:25:10
Modified:
24/01/2025 13:58:31
Project:
Author:
KaltwasserV
Version:
1.0
Advanced:
ID:
{6D14B6DE-EEC8-484d-82B5-FCEDA472F2B4}