OperatingHoursPublication
D2Payload
/
PayloadPublication
/
Facilities
/
OperatingHoursPublication
/
OperatingHoursPublication
Project:
OperatingHours
OperatingHoursPublication
ClosureInformation
OpenAllHours
OperatingHours
OperatingHoursByReference
OperatingHoursPublication
OperatingHoursSpecification
OperatingHoursTable
UndefinedOperatingHours
UnknownOperatingHours
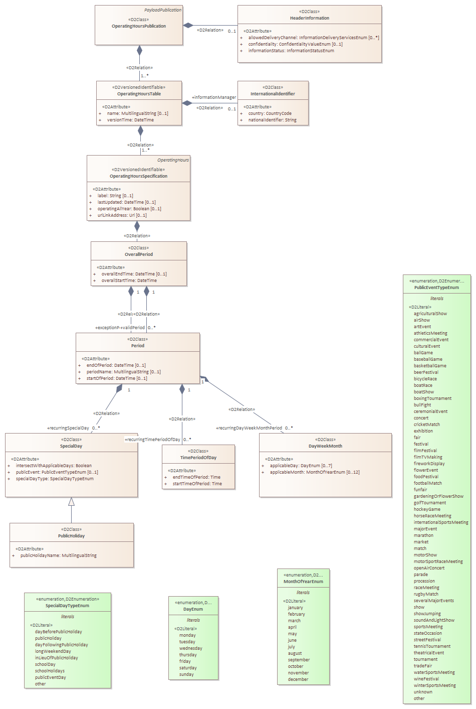
OperatingHoursPublication : Class diagram
Created:
03/03/2020 15:27:27
Modified:
06/12/2021 11:31:41
Project:
Author:
Freudenstein
Version:
1.0
Advanced:
ID:
{4E68B70E-0BB6-4bc7-B762-E0532F80BD5F}