Classes
D2Payload
/
PayloadPublication
/
FaultAndStatus
/
Classes
/
Classes
Project:
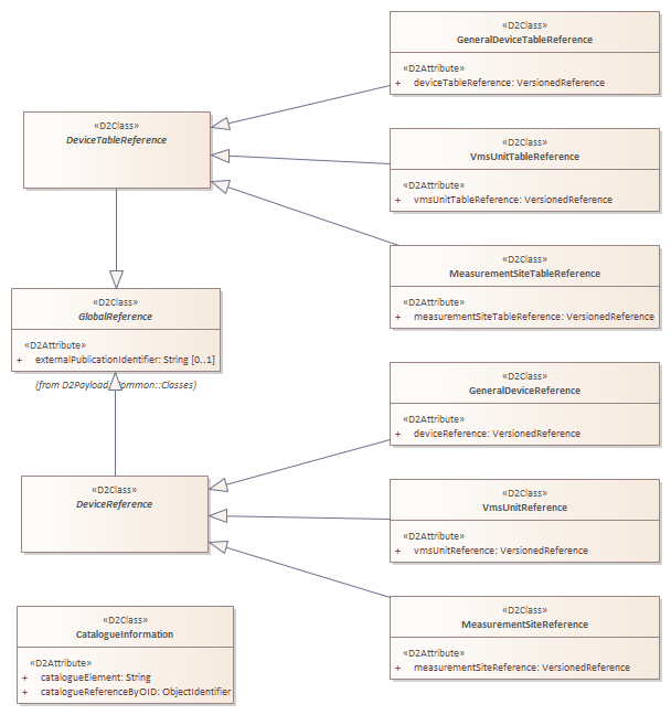
Classes
CatalogueInformation
DeviceReference
DeviceTableReference
GeneralDeviceReference
GeneralDeviceTableReference
MeasurementSiteReference
MeasurementSiteTableReference
VmsUnitReference
VmsUnitTableReference
Classes : Class diagram
Created:
17/11/2017 00:00:00
Modified:
14/06/2022 14:27:39
Project:
Author:
Freudenstein
Version:
1.0
Advanced:
ID:
{749737E7-CE54-4507-8D28-9CA3B210A99D}