AllFaultsOfSingleDevice
D2Payload
/
PayloadPublication
/
FaultAndStatus
/
FaultPublication
/
AllFaultsOfSingleDevice
Project:
AllFaultsOfSingleDevice
FaultPublication
AllFaultsOfSingleDevice
DeviceFault
FaultPublication
FaultsOfAllDevicesFromTable
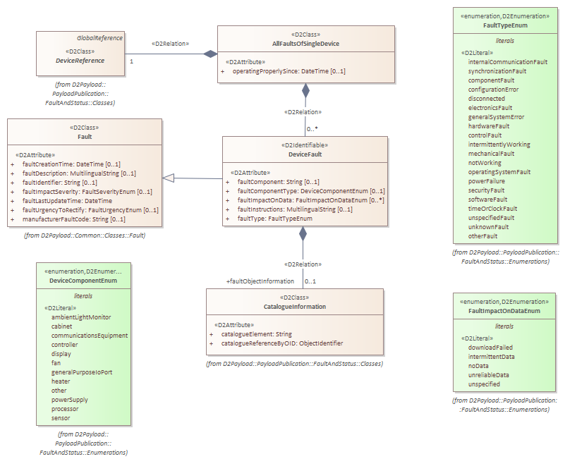
AllFaultsOfSingleDevice : Class diagram
Created:
17/11/2017 00:00:00
Modified:
16/11/2022 13:25:55
Project:
Author:
Freudenstein
Version:
1.0
Advanced:
ID:
{0F7172D0-AAC0-401e-BCE9-0DCBFF4FB989}