SituationPublication
D2Payload
/
PayloadPublication
/
Situation
/
SituationPublication
/
SituationPublication
Project:
SituationPublication
SituationRecord
SituationPublication
SituationRecordReference
SituationReference
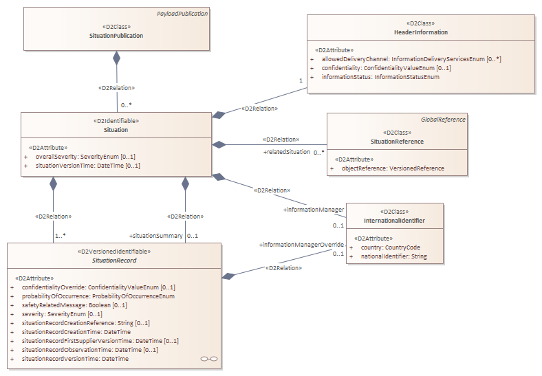
SituationPublication : Class diagram
Created:
17/03/2004 00:00:00
Modified:
26/01/2018 17:22:09
Project:
Author:
TMG
Version:
3.0
Advanced:
ID:
{D5A3B7F5-2402-43e1-91DC-EF07BAE1DB75}