Allocation
D2Payload
/
Extension
/
ReroutingManagementEnhanced
/
Allocation
Project:
Classes
DataTypes
Enumerations
Figures
Namespace dependencies
ReroutingManagement Content
ReroutingManagement
ReroutingManagementStructure
Allocation
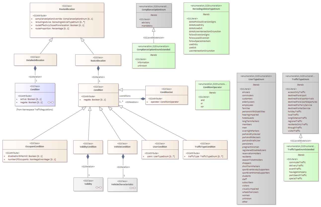
Allocation : Class diagram
Created:
09/03/2023 11:54:23
Modified:
16/02/2024 19:06:10
Project:
Author:
Kaltwasser
Version:
1.0
Advanced:
ID:
{28878D46-022E-4dcf-BF75-6623E2A9849C}