Facility
D2Payload
/
PayloadPublication
/
Facilities
/
Facility
/
Facility
Project:
Facility
FacilityStatus
AssociatedFacility
Facility
FacilityObject
FacilityObjectStatus
FacilityStatus
Image
FacilityTypeEnum
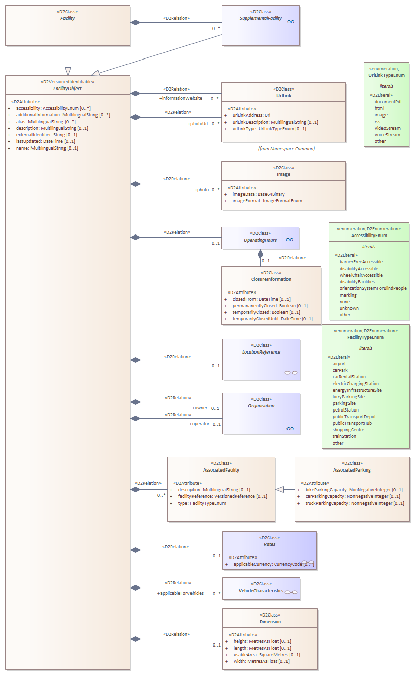
Facility : Class diagram
Created:
08/05/2021 12:49:01
Modified:
08/06/2021 12:10:46
Project:
Author:
Freudenstein
Version:
1.0
Advanced:
ID:
{89FAB560-EF12-4a0f-A00B-ADC2F934E645}