FacilityStatus
D2Payload
/
PayloadPublication
/
Facilities
/
Facility
/
FacilityStatus
Project:
Facility
FacilityStatus
AssociatedFacility
Facility
FacilityObject
FacilityObjectStatus
FacilityStatus
Image
FacilityTypeEnum
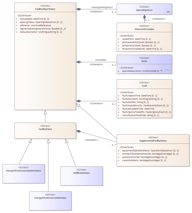
FacilityStatus : Class diagram
Created:
08/05/2021 18:36:48
Modified:
08/06/2021 12:10:46
Project:
Author:
Freudenstein
Version:
1.0
Advanced:
ID:
{4A336C16-2452-415c-99F1-78E706055037}